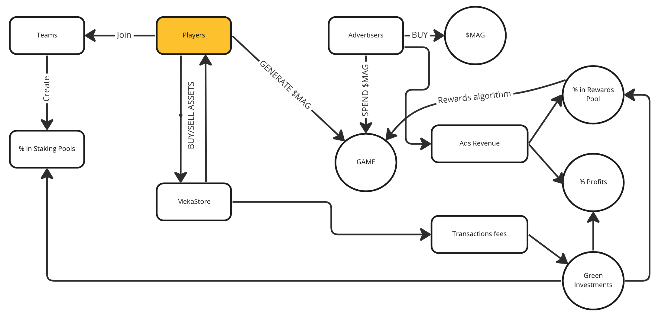
$MAG Token Utility & Token Flow

The $MAG token is based on a mechanism for distributing revenue generated from advertisements and green fees.
The $MAG token ecosystem is a limited energy and can only be exchanged for a certain amount of crystals or XP. There is a limited reserve of 5 billion $MAG based on Ethereum and it represents the currency of the Meka Ape ecosystem. It serves four purposes.
In the MekaStore: the $MAG token will be the digital voucher that can be used in the Meka Ape digital ecosystem to buy in-game assets like skins, accessories, lands, weapons... Game items will have a price expressed in fiat currency, and the corresponding amounts in $MAG will be calculated in real time.
The $MAG will be your ticket to e-sport events organized by brands or influencers. Major e-sport tournaments will be held. Each faction leader can take their team to fight in the arenas by betting a number of tokens specific to each event. The winner takes the bet and other tournament rewards.
STAKING: Meka Ape will allow each team leader to create a pool that allows the team to earn passive income by holding a certain amount of $MAG tokens.
REWARD: The $MAG will be a reward for players. The more I play, the more XP or crystals I earn, the more levels I unlock, the more tokens I earn. Rewards are based on revenue generated from advertisements and green fees and calculated in real time by an algorithm.
⚖️ Dislcaimer :
$MAG digital tokens are not intended to be used outside the Ecosystem as a means of payment for acquiring goods or services. The use of $MAG digital tokens shall be limited to the Ecosystem. $MAG digital tokens shall be non-refundable. The sole obligation of the issuer shall be to accept $MAG digital tokens in exchange for in-game goods and services. The access to the Ecosystem shall be restricted to the holders of $MAG digital tokens. The players shall be required to possess a minimum amount of $MAG tokens to register an account and participate in the Ecosystem.
🔄 Token Flow
Initial allocation of reward pools An amount calculated by our $MAG reward algorithm will be distributed each month. This is guaranteed by our early design of the initial allocation of 5 billion $MAG, of which 20% are reserved for the players rewards.
Continuous supply of reward pools $MAG is intended to be spent in the ecosystem. For example, by purchasing vouchers (consumables) such as a Twitch gift card. 50% of advertising revenue is reinvested between the reward and the staking pools on a 50:50 basis at the beginning, to encourage active players. The distribution may change over time based on user game behavior and revenue generation.
Smooth and stable acquisition of reward pools In order to avoid causing a spike in the supply of reward tokens in any given month, Meka Ape introduces a stable distribution mechanism. $MAG will be reinvested evenly over the four months following the date of income entry. In this way, we create reward pools that can never actually be exhausted.
Example: $100 of advertising is spent in the game in January 2023. $70 MAG must be reinvested into the system over the following four months (i.e., February to May 2023). The reinvested amount will be distributed in the reward and staking pool on a 50:50 basis. Therefore, each pool will receive $35 MAG over 4 months.
Last updated